Control Change¶
What is a Control Change?¶
A Control Change offers a robust mechanism to relay variable modifications to edge devices, such as PLCs or HMIs.
You can initiate Control Changes via:
- Direct interaction through the Kelvin UI
- Kelvin SmartApp™
- Kelvin API
- Kelvin API Client (Python)
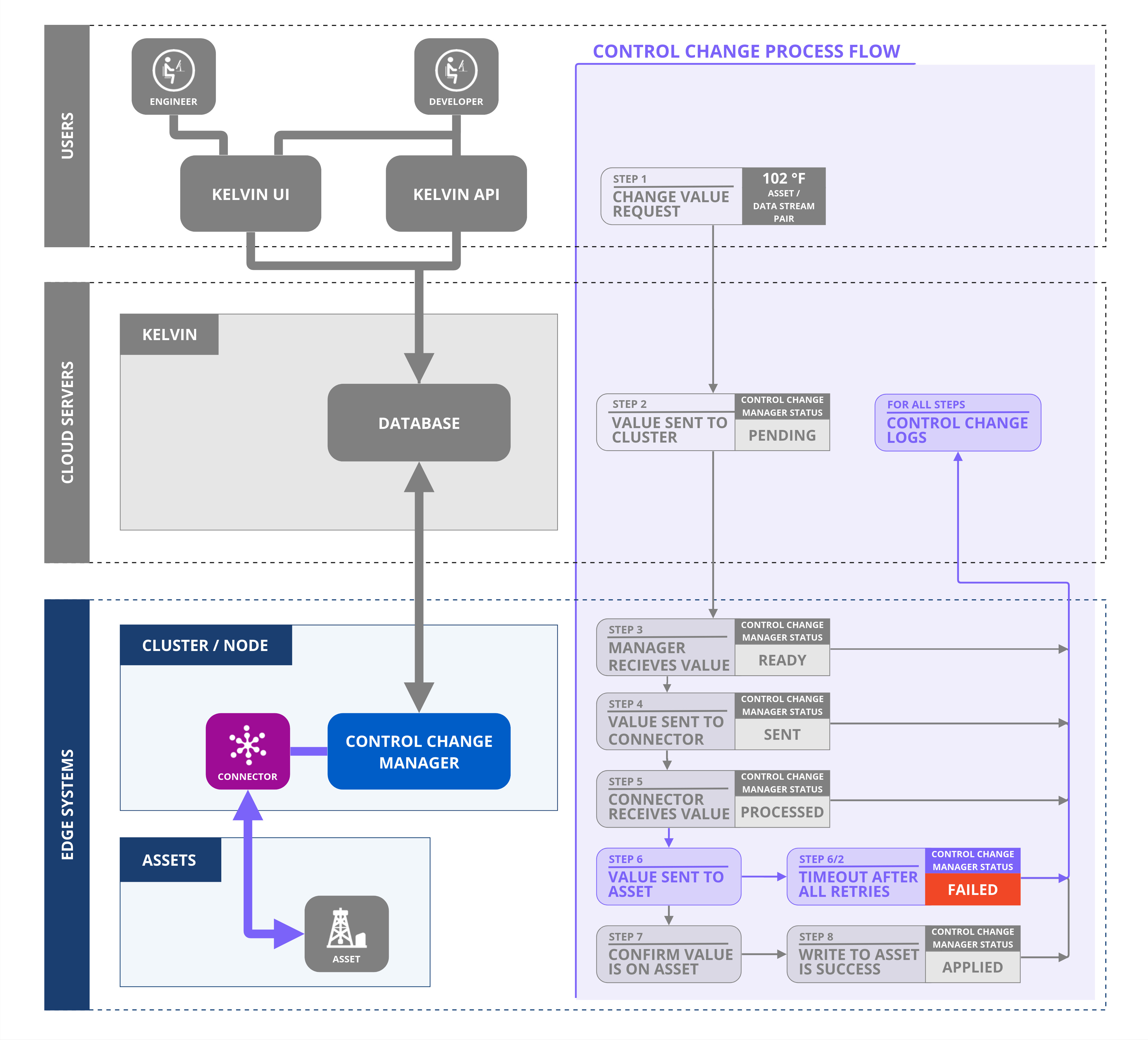
The process itself is explained in this infographic;
Note
Unlike the standard Read/Write data variable procedure, Control Change writes to the edge and leverages the edge-based Control Change Manager. This manager collaborates with Connections, ensuring successful write completion and verification.

Control Change Failures¶
The Control Change Manager is a powerful tool that uses multiple routines to help ensure values are successfully written to the Asset.
However, there are situations where writing to the Asset is not possible.
The Control Change Manager aborts the process and returns a failure status under two circumstances:
Success
These limits are configurable when the Control Change is created - either manually or through a Recommendation. If no value is given, the default values will be used.
- Retry Limit Exceeded: The Control Change Manager has a predefined number of retry attempts if the Connection does not report a successful write. If this limit is exceeded, the process halts.
- Expiry of Waiting Period Limit: If the "Applied" status isn't received from the Connection to the Control Change Manager within a stipulated time, the process is deemed unsuccessful.
Guardrail Failures¶
Before the Control Change Manager
Control Change Flow¶
Refer to the infographic below for a visual representation of the Control Change flow in detail:
Note
This infographic shows a general flow with a success path and only failures on timeout. See more about possible failures, see the previous section above.

Let's follow the journey of a Control Change initiated by a user on a computer through an API call or using the Kelvin UI.
Value Change Request¶

When a user initiates to change a value, a new Control Change request is created and the system assigns it a unique ID. This sets the Control Change initial status to "Pending." Subsequently, the Control Change is forwarded to the designated Cluster.
The status will be further updated based on feedback from the Control Change Manager within the Cluster regarding the progress of this request.
Ready (On the Cluster)¶

When the Control Change request is sent to the Kelvin Control Control Manager on the Cluster, the Control Change status is set as Ready.
Ready to Sent (On the Cluster)¶

Upon dispatching the Control Change request to the designated Connection, the Control Change Manager updates the status to "Sent."
The Control Change Manager will persistently resend the request at regular intervals until it obtains a "Processed" acknowledgment from the Connection.
Sent to Processed (On the Cluster)¶

Upon executing the Control Change request to the machine, the Connection dispatches a "Processed" acknowledgment to the Control Change Manager.
On receiving this acknowledgment, the Control Change Manager ceases resending the request and then awaits further status updates from the Connection.
Processed to Applied (on the Cluster)¶

Upon receiving regular data updates from the machine, the Connection cross-checks the incoming value with the requested Control Change value. If there's a match, the Connection dispatches an "Applied" acknowledgment to the Control Change Manager.
Upon receipt of this acknowledgment, the Control Change Manager updates the status to "Applied," marking the Control Change Request as complete.
Failure Cases¶
Sometimes Control Changes can not be applied to the end machine. Some reasons can be;
- Broken communications between the Kelvin API and the Cluster
- Connection Failure
- Bad settings on the Connection
- Broken communications between the Connection and the machine
- Guardrail rule violations

In all cases except Guardrail rule violations, the Control Change Manager monitors two failure scenarios both of which can be set when sending the Control Change request:
- Retry sending control change request to the Connection
- Timeout getting an Applied response from the Connection
In both cases a Failed status means no more attempts will be made to complete the Control Change request.
Sent to Failed - Too Many Retries¶
The Control Change Manager will send the Control Change request to the Connection at regular intervals until it receives a Processed acknowledgment from the Connection.
A Processed Acknowledgement does not mean that the write to the machine has been successful. It only means that the Connection confirms it has received valid information and is processing it.
This is an optional variable in the Control Change request. Usually the default will be adequate.
Any Status to Failed - Timeout¶
Both the Kelvin API and the Kelvin Control Manager will wait for an Applied response from the Connection until the timeout is triggered.
The timeout is a date/time variable when the Control Change command expires, all attempts will be canceled and the Control Change request status will be changed to Failed.
Guardrail Rule Violations¶
If a Guardrail rule is violated, the Control Change will not be executed and will be automatically marked as Failed. The reason will be annotated with the Control Change Object.
This means that the Asset will never receive a write request to update the Data Stream value.